Tworzenie prostej tabeli
create table tab (
a int,
b int,
c int,
d int
);
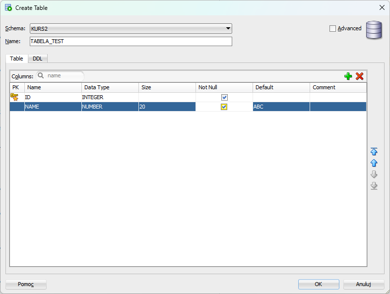
Tworzenie rozbudowanej tabeli
W celu tworzenia tabeli ręcznie klikamy PPM na Tables i wybieramy New Table...
Następnie uzupełniamy niezbędne pola dla każdej z kolumn (klucz podstawowy, nazwa, typ, rozmiar, czy może zawierac nulle, wartość domyślna i komentarze)
Klikając w zakładkę DDL widzimy postać kodu SQL, który generuje tabelę o określonych przez nas parametrach
W tym momencie możemy obrobić powstały kod doprowadzając go przykładowo do postać jaka widnieje poniżej
CREATE TABLE TABELA_TEST
(
ID INTEGER NOT NULL,
NAME VARCHAR2(20) DEFAULT 'ABC' NOT NULL,
CONSTRAINT TABELA_TEST_PK PRIMARY KEY (ID)
);
DESCRIBE - Opis tabeli
describe tab
Usuwanie wierszy z tabeli
delete from x
Usuwanie tabeli
drop table y